
Redazione RHC : 20 Giugno 2024 08:12
I distributori di malware utilizzano falsi bug di Google Chrome, Word e OneDrive per indurre gli utenti a eseguire “patch“, che in realtà sono script di PowerShell che installano malware.
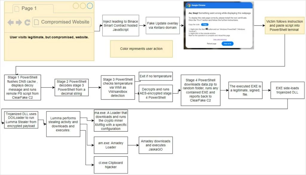
Gli esperti di ProofPoint riferiscono che la nuova tattica è già stata adottata da diversi gruppi di hacker. Questi attacchi vengono quindi utilizzati dagli aggressori dietro lo schema ClearFake, il nuovo cluster dannoso ClickFix, nonché il gruppo TA571, che di solito distribuisce spam e invia numerose email che portano all’infezione con malware e ransomware.
In precedenza, gli attacchi ClearFake iniettavano codice dannoso nei siti compromessi, dopo di che le risorse mostravano messaggi falsi sulla necessità di aggiornare il browser.
Christmas Sale -40% 𝗖𝗵𝗿𝗶𝘀𝘁𝗺𝗮𝘀 𝗦𝗮𝗹𝗲! Sconto del 𝟰𝟬% 𝘀𝘂𝗹 𝗽𝗿𝗲𝘇𝘇𝗼 𝗱𝗶 𝗰𝗼𝗽𝗲𝗿𝘁𝗶𝗻𝗮 del Corso "Dark Web & Cyber Threat Intelligence" in modalità E-Learning sulla nostra Academy!🚀
Fino al 𝟯𝟭 𝗱𝗶 𝗗𝗶𝗰𝗲𝗺𝗯𝗿𝗲, prezzi pazzi alla Red Hot Cyber Academy. 𝗧𝘂𝘁𝘁𝗶 𝗶 𝗰𝗼𝗿𝘀𝗶 𝘀𝗰𝗼𝗻𝘁𝗮𝘁𝗶 𝗱𝗲𝗹 𝟰𝟬% 𝘀𝘂𝗹 𝗽𝗿𝗲𝘇𝘇𝗼 𝗱𝗶 𝗰𝗼𝗽𝗲𝗿𝘁𝗶𝗻𝗮.
Per beneficiare della promo sconto Christmas Sale, scrivici ad [email protected] o contattaci su Whatsapp al numero di telefono: 379 163 8765.
Se ti piacciono le novità e gli articoli riportati su di Red Hot Cyber, iscriviti immediatamente alla newsletter settimanale per non perdere nessun articolo. La newsletter generalmente viene inviata ai nostri lettori ad inizio settimana, indicativamente di lunedì. |
Nuovi attacchi sfruttano anche JavaScript in HTML sui siti compromessi, ma ora gli overlay mostrano agli utenti errori falsi di Google Chrome, Microsoft Word e OneDrive. Questi messaggi incoraggiano gli utenti a copiare la “correzione” negli appunti, quindi incollarla ed eseguirla manualmente.
“Sebbene un attacco riuscito richieda un’interazione significativa da parte dell’utente, l’ingegneria sociale è abbastanza sofisticata da presentare contemporaneamente all’utente un problema e una soluzione, che può motivarlo ad agire senza valutare i rischi”, avvertono.
I payload osservati da Proofpoint in questa campagna includono: DarkGate, Matanbuchus, NetSupport, Amadey Loader, XMRig, malware che dirotta gli appunti attraverso l’infostealer Lumma.
Gli analisti hanno subito individuato tre catene di attacchi, che si differenziano soprattutto nelle fasi iniziali. Solo uno di essi non è associabile con certezza al gruppo TA571 sopra menzionato.
Quindi, nel primo caso, che è associato agli aggressori dietro gli attacchi ClearFake, gli utenti si recano su un sito compromesso che scarica uno script dannoso ospitato sulla blockchain tramite Binance Smart Chain.
Questo script esegue diversi controlli e visualizza una notifica falsa, presumibilmente proveniente da Google Chrome, che indica un problema con la visualizzazione della pagina web. La finestra di dialogo richiede quindi di installare il “certificato root” copiando lo script PowerShell negli appunti ed eseguendolo in Windows PowerShell.

Una volta eseguito, lo script esegue vari controlli per garantire che il dispositivo sia un bersaglio adatto, quindi scarica un payload aggiuntivo, come mostrato nel diagramma seguente.

La seconda catena di attacchi è associata alla campagna ClickFix e utilizza iniezioni su siti compromessi che creano iframe per sovrapporre errori falsi. In questo caso, agli utenti viene richiesto di aprire “Windows PowerShell (Admin)” e incollare il codice fornito, che ha lo stesso effetto.

La terza catena di attacchi coinvolge la posta elettronica e l’uso di allegati HTML che assomigliano a documenti di Microsoft Word. Qui agli utenti viene chiesto di installare l’estensione Word Online per visualizzare correttamente il documento.

In questo caso, il falso messaggio di errore contiene le opzioni “Come risolvere” e “Correzione automatica”. Inoltre, selezionando l’opzione “Come risolvere” copia il comando PowerShell codificato base64 negli appunti e indica all’utente di incollarlo in PowerShell.
L’opzione di correzione automatica, a sua volta, utilizza il protocollo search-ms per visualizzare un file fix.msi o fix.vbs ospitato sulla condivisione file remota di un hacker utilizzando WebDAV. Cioè, i comandi PowerShell vengono scaricati ed eseguiti tramite un file MSI o tramite uno script VBS, il che porta all’infezione con i malware Matanbuchus e DarkGate.
Redazione
Cloudflare ha registrato un’interruzione significativa nella mattina del 5 dicembre 2025, quando alle 08:47 UTC una parte della propria infrastruttura ha iniziato a generare errori interni. L’inci...

Una campagna sempre più aggressiva, che punta direttamente alle infrastrutture di accesso remoto, ha spinto gli autori delle minacce a tentare di sfruttare attivamente le vulnerabilità dei portali V...

Dietro molte delle applicazioni e servizi digitali che diamo per scontati ogni giorno si cela un gigante silenzioso: FreeBSD. Conosciuto soprattutto dagli addetti ai lavori, questo sistema operativo U...

Molto spesso parliamo su questo sito del fatto che la finestra tra la pubblicazione di un exploit e l’avvio di attacchi attivi si sta riducendo drasticamente. Per questo motivo diventa sempre più f...

Dal 1° luglio, Cloudflare ha bloccato 416 miliardi di richieste da parte di bot di intelligenza artificiale che tentavano di estrarre contenuti dai siti web dei suoi clienti. Secondo Matthew Prince, ...